SCL Navigator

SCL Navigator is a Windows™ application for creating, viewing, editing, and verifying IEC 61850 System Configuration Language (SCL) files with an intelligent editor. 

SCL Navigator makes it easy to:

  • View SCL files with simplified XML view or as an interpreted data model
  • Create IED Capability Description (.ICD) files with standard IEC 61850 logical nodes and data objects (Ed. 1, Ed. 2 or Ed. 2.1)
  • Create Functional Specification Description (.FSD) and IED Specification Description (.ISD) files as defined in the upcoming addition to the standard IEC 61850-90-30
  • Manage data templates with the option to edit, import, export, reuse, or clean templates
  • Verify SCL Files with results that are highlighted in the editor
  • Compare models to verify changes to SCL as files are updated and propagated through the IEC 61850 Engineering Process
Navigator_Main_Large
Related Products

Download-Evaluation-btn

Request Information
Full Name
Email
Company
Country
Your contact information will not be sold or used outside of our organization as explained in our privacy policy.

Verify SCL Files

SCL verification is used to make SCL files more interoperable. SCL Navigator uses the RiseClipse OCL Engine for this purpose. Rules written in Object Constraint Language are applied to the target SCL file to:

  • Identify missing parameters and non-compliant SCL.
  • Check data models against the standard.
  • Verify that data type template references, control blocks, external references, and datasets can all be resolved.

Detected violations are categorized by priority (Error, Warning, or Info), and the offending lines can be quickly navigated for convenient troubleshooting.

SCL Navigator includes the OCL ruleset provided by the Rise Clipse initiative, as well as the growing set published by TC57 Working Group 10, allowing the user to apply either or both.

To download the free SCL Reader version of Navigator which includes RiseClipse Verify (previously called OCL Verify):

  1. Download an evaluation license of SCL Navigator
  2. Type in “freetool” as the product license key
  3. You will have access to the full version of SCL Navigator for 14 days.
  4. After 14 days, you will still have access to the free SCL Reader with RiseClipse Verify.
SCL_File_Verification

SCL verification is built in to help make SCL files more inter-operable.
(Click Image for Larger View)

Riseclipse with TM
An EDF and CentraleSupélec software

RiseClipse is currently developed by the computer science department of CentraleSupélec and by EDF R&D. This collaboration is done in the context of the RISEGrid Institute.


 

Create a Clean Data Model

Data models for an IED Capability Description (ICD) template can be created with standard IEC 61850 data objects. Logical nodes & data objects from -7-3, -7-4, -7-410 (Hydro), -7-420 (DER), -90-7 (DER), and IEC 61400-25 (Wind) can be added to the data model. Mandatory or optional objects can be added according to the IEC 61850 standard (both Edition 1 & 2).

The tool manages the Data Type Template section with the option to edit data templates, reuse templates, or clean the templates section to remove unused sections. This allows you to build an efficient data model that does not lead to oversized SCL files during the engineering process.

Create_ICD_Templates

Build a clean data model using templates and standard IEC 61850 Data Objects
(Click Image for Larger View)


 

View Files as XML or Data Model

SCL files can be viewed and edited with an intelligent, simplified XML editor. This view shows important XML tags that are needed in different parts of the data model. 

There is also the option to see the SCL file as an interpreted data model. This allows SCL files to be viewed and edited on a line by line basis (with the XML view) but also verified by viewing how the tool builds the data model.
XML_and_Model_View

View SCL Files as XML Files or as Data Models
(Click Image for Larger View)


 

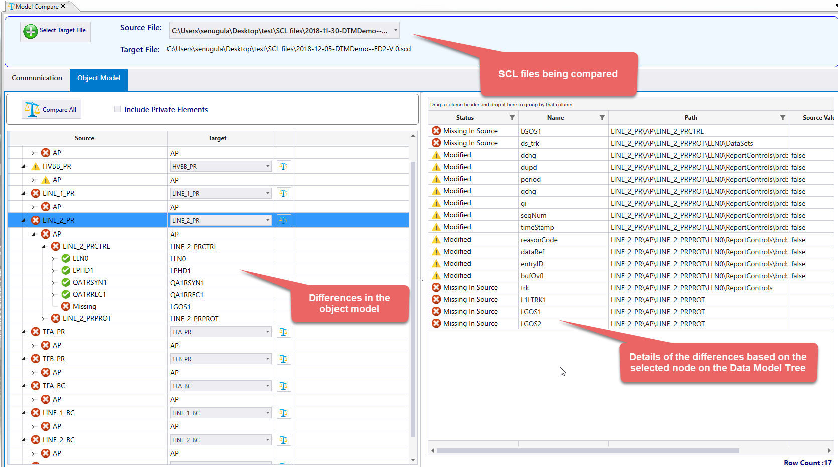
Model Comparison

XML_and_Model_View

Model compare allows verification of changes to SCL as files are updated and propagated through the IEC 61850 Engineering Process.

Significant time and effort is wasted when incorrect files are used.  SCL Navigator allows an independent verification of files so that these expenses can be reduced.

As ICD files are updated, the changes can be identified and validated, and the ICD file can be compared to IED instances in the SCD file to verify that the correct files were processed.


 

Import/Export DataType Templates and Custom Libraries

Users can export their DataTypeTemplates to a generic XML file or a Name Space Definition (NSD) file. A NSD file is a machine-processable definition of a 61850 data model and is commonly used by the standard to make the data model updates available for tools. Exported NSD files from Navigator follow this process and can be used in other tools to convey the user specific 61850 data model.

Navigator also supports importing NSD files. When Navigator imports a NSD file, it creates a custom user library that can be use to create or update SCL files. These custom user libraries can be created off Navigator's own exported NSD files or NSD files published by IEC with the latest updates to the data model.

Create_ICD_Templates

Export 61850 DataTypeTemplates and Import Custom Libraries
(Click Image for Larger View)


Ready to Get Started?



 

 TMWLogo

 
Quick Links  Contact Us:
Home
Products
Videos
Training
Support
Reference
About Us

Triangle MicroWorks, Inc.
Sales: +1 919.870.5101
Support: +1 919.781.1931
Fax: +1 919.870.6692
sales@TriangleMicroWorks.com
support@TriangleMicroWorks.com

Follow us on YouTube Follow us on Facebook Visit us on LinkedIn Follow us on Twitter

 
Copyright © 2013-2026 Triangle MicroWorks, Inc. All Rights Reserved