Distributed Test Manager (DTM)

Distributed Test Manager (DTM)
 
Distributed Test Manager (DTM) is a Windows® application that can simulate the SCADA communications in the substation and perform automated tests to confirm system or individual device behavior.  

Some benefits of system simulation using DTM include:

  • Reduce Risk & Cost: Incorporate system level simulation earlier in the design process to discover any issues before selecting IEDs. In addition, system testing before deployment significantly reduces the cost and risk during factory acceptance testing and commissioning.
  • Reduce Integration Time: Discover and resolve compatibility issues prior to commissioning by simulating components of the system to validate candidate IEDs.
DTM Standard Protocols (Click image for larger view)

Distributed Test Manager
(Click image for larger view)

UCA IOP Certified!
DTM Certificate

Related Products

  • Verify HMI:  Simulate the substation or system to test the HMI before purchasing hardware. Future HMI changes can be verified via this simulation before being deployed.
  • Verify Fault Behavior: Use simulation to test fault conditions and verify system response without risks to a deployed system.
  • Support Training: Safely train employees on HMI and test equipment usage in a simulated environment.
Supported Protocols
 
  • IEC 61850
  • GOOSE
  • IEC 60870-5
  • ICCP/TASE.2
  • DNP3
  • Modbus

 

Request Information
Full Name
Email
Company
Country
Your contact information will not be sold or used outside of our organization as explained in our privacy policy.

KEY FEATURES are outlined below:

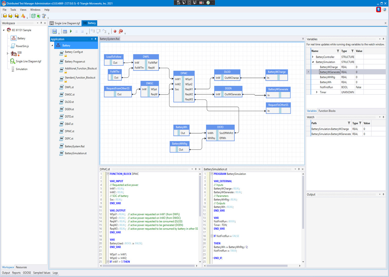
IEC 61131 Applications

IEC 61131 is a well established family of five programming languages designed for industrial automation. Structured Text and Functional Block Diagrams are supported by DTM 2.0.

Features of the IEC 61131 Programming Language in DTM:
  • Supports Function Block and Structured Text as defined by IEC 61131 specification
  • Function Block Diagram is a visual programming methodology that connects Function Block outputs to inputs and is similar to traditional logic diagrams
  • Structured Text provides a text-based programming language that describes the behavior within a function block
  • When designing logic, the IEC 61131 development environment provides access to Data Attributes/ Data Points in simulated IEDs

61131

Manage Multiple Tests Simultaneously
(Click image for larger view)


Easily Simulate 100s of Devices

Sample use cases include Gateway Testing and Network Load Testing

Easily simulate different types of equipment so the simulated network mimics the actual substation network.
DTM allows multiple devices to be created and managed from a single interface:
  • Create up to hundreds of simulated devices
  • Model and test multi-protocol and multi-vendor systems
  • Add, subtract, or move devices to different computers on the network
  • Configure IEC 61850 devices based on SCL Files
  • Automatically configure network adapters for the IP addresses configured in the substation.
  • Mix simulated and real devices in the same test

Distribute Processing across Multiple Computers

DTM can be configured to run on a single computer or multiple computers across a network.

The advantages of distributing a test across a network include:
 
  • Simulate more devices
  • Perform more complicated, computing-intensive simulations
  • Test network hardware including switches, routers, and radios
  • Validate security
DTM Architecture

Run on Single or Multiple Computers
(Click image for larger view)


Simultaneously Support Multiple Communication Protocols

DTM allows you to mix and match multiple protocols within a single simulation, so the simulated network accurately depicts your real network.
DTM uses our Protocol Libraries to enable the simulation of systems using many different protocols:
  • IEC 61850 - implements Client, Server, GOOSE, and Sampled Values
  • IEC 60870-5 (-101 and -104) - implements Master, Outstation, and Peer to Peer devices 
  • IEC 60870-6 (ICCP/TASE.2) - implements bi-directional Client/Server
  • DNP3 - implements Master, Outstation, and Peer to Peer devices
  • Modbus - implements Master, Outstation, and Peer to Peer devices

DTM Overview (Click image for larger view)

Simultaneously Support Multiple Protocols
(Click image for larger view)


Simulate Some or All Devices in a System

With DTM you can mix and match physical and simulated networks, allowing you to see how a physical device is going to behave in your network.

For example, you can start with a fully simulated network, and gradually replace simulated devices with physical devices. Or, if a piece of equipment needs to be replaced during a test, you can replace a physical device with a simulated device. The possibilities are endless.
DTM has built-in capability to model device logic through InSight:
  • Use scripting to simulate device behavior or logic
  • Use flow charting to model and visualize device behavior

Simulate Some or All Devices in a System

DTM Simulated Devices Alongside Real Devices in UCA Users Group Booth Demo at CIGRÉ 2014
(Click image for larger view)


Easily Configure Devices

DTM supports multiple methods of configuring devices, including using your actual devices' SCL files or DNP3 Device Profile, and even CSV files to make configuration as easy as possible. IP addresses can be automatically added and removed from your computer based on the device requirements resulting in more realistic testing scenarios with less setup time.
DTM supports a variety of configuration file formats:
  • SCL Files (including .ICD, .CID, .SCD)
  • DNP3 Device Profiles
  • Comma Separated Value (CSV) Files with DNP3, IEC 60870-5, or Modbus data points

Easily Configure Devices Using Multiple Types of Configuration Files

Easily Configure Devices Using Multiple Types of Configuration Files
(Click image for larger view)


Visualize Entire Systems

With DTM's built-in Insight™ capability, you can create custom displays, front panel simulations, single line diagrams, and more so that you can visually monitor your system while it is under test, eliminating the need to spend hours after the test poring over data to figure out what happened during the test.
DTM has built in Insight™ capability with flow charts and customized GUIs
  • Create customized GUI's to facilitate testing and visualization
  • Emulate a display, single line diagram, or system representation
  • Use flow charting to model and visualize a testing procedure or device behavior

Visualize Entire Systems

Visualize Entire Systems
 
(Click image for larger view)


Manipulate Device Data

For more rigorous testing, you need to create a variety of data changes so you can see how the system reacts. DTM makes creating these data changes easy, using a variety of methods including manual data changes, automatic changes, table driven data events, and scripting.
DTM allows device data models to be manipulated through a variety of techniques:
  • Manually - manipulate an individual data attribute on any client or server manually using a custom user interface
  • Automatically - enable automatic data changes on specific attribute(s) at a user specified interval
  • Table Driven - playback data states with Comma Separated Value (CSV) files on multiple devices simultaneously
  • Scripting - via Flow Chart in a graphical scripting environment or via JavaScript

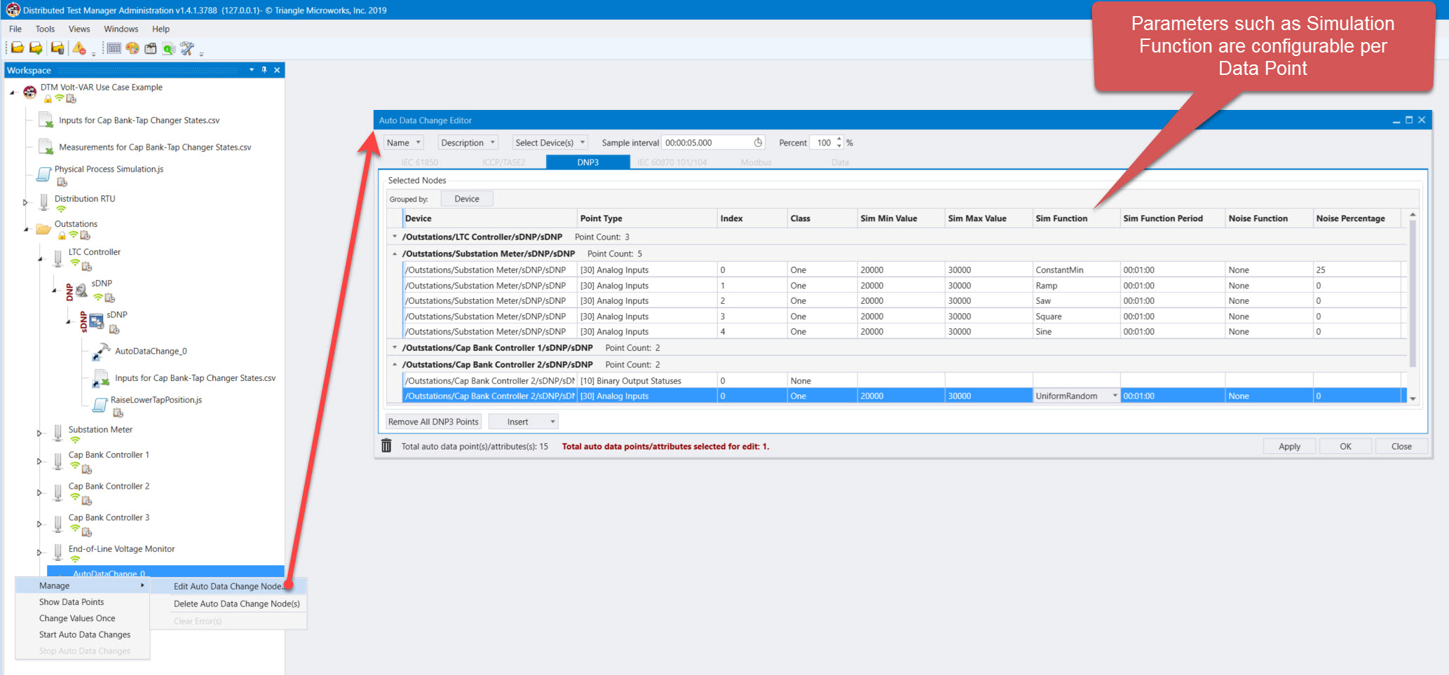
Automatic Data Cahnges

AutoDataChange Allows Periodic Changes to Data Points Based on configuration
(Click image for larger view)

Changing Data with Scripts

Change Data via Scripts
(Click image for larger view)

Change Data Manually
Change Data via CSV file

Change Data Manually
(Click image for larger view)

Change Data via CSV File
(Click image for larger view)


Create and Manage Groups of Tests

The DTM Test Manager allows you to define, organize, and execute groups of tests. Tests can be run sequentially or individually, and results can be grouped to easily find ones that have failed.

Features of the DTM Test Manager:
  • Simple 10 button interface
  • All tests are managed by a single Java Script file that can be created and edited using the Edit Test Scrip button in DTM
  • Easily add prompts for tests that require user intervention
  • JavaScript allows virtually any behavior to be incorporated into a test

Manage Multiple Tests

Manage Multiple Tests Simultaneously
(Click image for larger view)



 

 TMWLogo

 
Quick Links  Contact Us:
Home
Products
Videos
Training
Support
Reference
About Us

Triangle MicroWorks, Inc.
Sales: +1 919.870.5101
Support: +1 919.781.1931
Fax: +1 919.870.6692
sales@TriangleMicroWorks.com
support@TriangleMicroWorks.com

Follow us on YouTube Follow us on Facebook Visit us on LinkedIn Follow us on Twitter

 
Copyright © 2013-2026 Triangle MicroWorks, Inc. All Rights Reserved